重磅上线!新榜智汇:品牌 GEO 全域运营与协同工具
新榜智汇 2026-03-02
AI 搜索的爆发式增长,也推动 GEO 从技术圈的小众概念,快速成为资本市场的新宠和品牌 AI 营销的核心动作。对品牌而言,GEO (Generative Engine Optimization,生成式引擎优化)的核心价值很直接:让 AI 说到你、说对你、说你好。
新榜在持续服务超过100+企业的实际GEO业务中发现,多数品牌在布局 GEO 的过程中仍面临“难以衡量效果、无法系统化运营、不知如何布局”的困境。为此,新榜重磅推出企业级SaaS ——新榜智汇,核心解决三大问题:
给品牌一个可信赖的“量表” 提供全链路、跨团队的 GEO 赋能 输出行业专家 Know - How
产品精准锚定品牌GEO运营核心场景,以“场景速查、持续追踪迭代、真实问题挖掘、创作优化、引用率倒查及信源穿透”为核心模块,为企业品牌提供跨团队 GEO 协同能力支持。
同时打通 “洞察-创作-监测-复盘” 全链路,帮助品牌搭建起系统化的 GEO 运营体系,让品牌 GEO 运营实现精准决策、高效落地与持续增长。
现已支持豆包、元宝、DeepSeek、KIMI 等 6 大主流 AI 平台。如您有相关业务需要,欢迎点击下方图片预约产品演示!
提问词挖掘——
告别人工找词,精准挖掘高流量提问词
「新榜智汇」的 “提问词挖掘” 功能,通过对品牌/产品词及品类词的深入挖掘,精准覆盖用户真实提问方向与潜在需求,解决人工查找提问词易遗漏的问题,助力品牌快速锁定高价值提问词。
场景速查——
AI 眼里的你的品牌,到底是什么样?
「新榜智汇」的 “场景速查” 功能,能为 GEO 布局初期的品牌提供全方位品牌 GEO 诊断支持:涵盖品牌能见度、AI 美誉度、关键问题收录情况及位次/态度、引用信源分析、竞品速查等维度,让你对品牌在 AI 生态中的表现一目了然。
同时支持AI多平台批量查询,帮助品牌快速明确自身在 AI 端的定位,为 GEO 运营奠定基础。
<<左右滑动查看更多>>
持续追踪优化——
竞品动向、AI引用,全链路实时掌握
「新榜智汇」的“订阅追踪”功能支持对核心问题、竞品关键词进行订阅打标,系统将自动追踪 AI 回答的内容变化与倾向,汇总分析结果,助力品牌主动把控市场动态,及时调整 GEO 策略。
此外,“AI引用追踪” 还支持单篇或批量上传文章链接,深度解析文章的 AI 引用详情,不仅能清晰呈现引用率、引用平台分布等核心数据,还能关联提问词的引用频次与传播路径,帮助品牌精准评估内容在 AI 端的传播价值,定位高价值内容资产。
<<左右滑动查看更多>>
高引用率创作——
让你的内容,成为 AI 的“标准答案”
「新榜智汇」的 “内容生产及高引用率创作” 模块,聚焦内容价值与引用转化,基于 AI 内容偏好分析,结合百万篇高引用文章提炼的方法论,为品牌提供精准的创作指引。并通过“ 模块化结构” 、“嵌入Q&A”、“权威信息植入”、“定制化核查”等优化方式,帮助品牌进一步提升内容引用成功率。
团队协作赋能——
告别分散管理,让 GEO 协作高效运转
「新榜智汇」的“全平台协作”模块基于企业级协同架构,支持多项目并行管理与精细化角色权限配置,针对管理者、内容创作者、市场宣传、公关部门、服务商等不同岗位角色,分别匹配对应的操作权限与数据查看范围,同时实现各角色间的数据安全隔离。
单个智汇空间最高支持 150 人开展 GEO 相关协作,可实现任务分配、信息共享与进度同步的一体化管理,既提升协作效率,也保障品牌 GEO 运营的持续推进与规范管理。
更多产品亮点
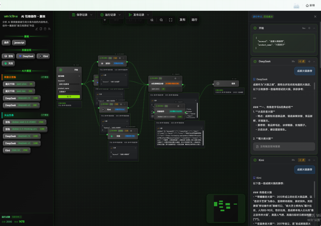
高度灵活定制的Workflow:针对具备一定研发能力的公司,可依据自身 GEO 运营目标,借助智汇底层配置能力,自主定制全流程Workflow配置,实现任务自动化流转与节点管控;
全景数据采集:6 + 主流 AI 平台覆盖,千万级日处理问题回答量,全网公开信源监测;
纯净数据工程:10000 + 无污染代理节点,自动化查询集群,排除个人化记忆干扰;
深度语义分析:行业领先的 AI 高精度意图识别与情感分析(准确率>95%),变体名模糊匹配;
智能策略引擎:基于引用规则的逆向工程,动态内容优化建议算法,竞争态势 gap 分析;
- 品牌 GEO 运营量化量表:搭建标准化的品牌AI 可见度、美誉度等评估体系,为GEO 运营提供可量化标尺;
GEO 专家 Know- How:提供分行业 GEO 专属运营方法论(含 AI 端内容布局逻辑、高引用信源搭建路径等)、实操避坑指南及 SaaS 工具高阶使用技巧培训等;
GEO 全流程托管服务:提供基于AI 内容偏好的高引用潜力内容定制、多 AI 平台合规投放代执行、1v1 实操指导及数据化效果反馈与策略调整等服务
定制服务:可根据品牌行业特性与业务需求,提供个性化功能适配与专属数据维度定制支持
<<左右滑动查看更多>>
「新榜智汇」致力于为企业品牌提供跨团队的GEO组织化赋能,帮助洞察品牌在AI应答中的提及,并行动!
如果您的品牌有相关需求,欢迎点击下方文字预约产品演示!
